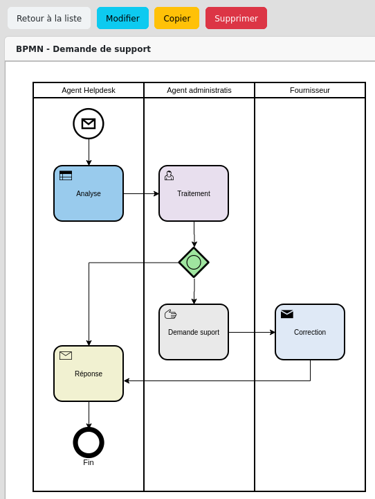
🎯 Cartographie unifiée métier-technique avec BPMN 2.0
Nouveauté 2026 : Mercator intègre désormais la modélisation de processus métiers selon la norme BPMN 2.0 (Business Process Model and Notation), créant une cartographie unifiée où vos processus métiers sont directement reliés à votre infrastructure technique.

Vision à 360° de votre organisation :
- Modélisez vos processus métiers avec la notation standard BPMN 2.0
- Reliez chaque tâche aux applications, serveurs et infrastructures qui la supportent
- Identifiez l’impact technique d’un changement de processus métier
- Évaluez l’impact métier d’un incident technique
Cas d’usage stratégiques :
- Analyse d’impact : Un serveur critique tombe en panne ? Visualisez instantanément quels processus métiers sont affectés
- Optimisation : Identifiez les processus qui s’appuient sur des infrastructures obsolètes ou à risque
- Conformité NIS2 : Documentez les processus essentiels et leurs dépendances techniques
- Communication : Un langage commun entre équipes métiers, IT et direction
Fonctionnalité exclusive de la version Enterprise - En savoir plus
🌐 Multi-vues : Visualisez votre SI sous tous les angles
Mercator permet d’explorer votre système d’information selon cinq perspectives complémentaires, chacune adaptée à un besoin spécifique.

Les vues disponibles :
- Vue écosystème : Relations avec vos fournisseurs, partenaires et entités externes
- Vue applications : Cartographie applicative et leurs interconnexions
- Vue infrastructure logique : Architecture réseau, zones de sécurité, flux de données
- Vue infrastructure physique : Datacenters, salles serveurs, équipements matériels
- Vue processus métiers : Workflows et leur support technique (Enterprise)
Chaque vue est interactive et permet de naviguer naturellement entre les différentes perspectives pour comprendre les relations et dépendances.
📊 Conformité et maturité ANSSI
![]() | Évaluez automatiquement votre niveau de maturité selon les recommandations de l’ANSSI. Mercator analyse votre cartographie et calcule un score de conformité basé sur la complétude et la qualité de vos données. |
Indicateurs clés :
- Score de maturité par domaine (gouvernance, protection, défense, résilience)
- Identification automatique des écarts et lacunes
- Priorisation des actions d’amélioration
- Suivi de l’évolution dans le temps
Rapports prêts à l’emploi pour audits et revues de direction, conformes aux exigences réglementaires (NIS2, ISO 27001, HDS).
🔍 Exploration et analyse d’impact
Naviguez intuitivement à travers votre cartographie et découvrez les relations entre vos actifs
![]() | Cliquez sur n’importe quel élément pour visualiser instantanément ses dépendances en amont et en aval. L’interface graphique interactive vous permet d’explorer votre système d’information de manière naturelle : partez d’une application métier pour identifier les serveurs qui l’hébergent, les bases de données qu’elle utilise, et les processus business qu’elle supporte. Ou suivez le chemin inverse : depuis un serveur physique, remontez jusqu’aux services métier qui en dépendent. Chaque clic révèle un nouveau niveau de détail. Les relations sont matérialisées visuellement, vous permettant de comprendre d’un coup d’œil l’impact potentiel d’une panne, d’une mise à jour ou d’une modification de configuration. |
Cette navigation exploratoire transforme une documentation statique en une carte vivante de votre infrastructure, où chaque composant technique est directement relié à sa valeur métier.
Capacités d’analyse :
- Analyse d’impact : Simulez l’effet d’une panne ou d’un changement
- Détection des SPOF : Identifiez les points de défaillance uniques critiques
- Chaînes de dépendances : Visualisez les relations multi-niveaux
- Chemins critiques : Tracez les parcours entre processus métiers et infrastructure
Idéal pour la gestion des changements, l’analyse de risques et la planification de la continuité d’activité.
📈 Vue d’ensemble et tableaux de bord
Obtenez une vue synthétique de votre système d’information grâce à des tableaux de bord dynamiques.
| Surveillez la santé et la composition de votre paysage informatique en un coup d’œil. Les tableaux de bord de Mercator fournissent des métriques et indicateurs clés adaptés à différents publics : les équipes techniques peuvent suivre l’inventaire de l’infrastructure et la répartition des technologies, tandis que la direction gagne en visibilité sur l’état du portefeuille applicatif et la couverture de conformité. | ![]() |
Métriques en temps réel :
- Répartition des actifs par domaine et catégorie
- Taux de documentation et de complétude
- Évolution du parc et tendances
- Indicateurs de conformité et maturité
Graphiques interactifs permettant de filtrer, zoomer et explorer les données selon vos besoins.
✏️ Création de schémas techniques
![]() | Générez automatiquement des diagrammes techniques professionnels ou créez-les manuellement par glisser-déposer. Les schémas restent synchronisés avec votre cartographie. |
Fonctionnalités :
- Interface intuitive de dessin
- Bibliothèque d’icônes et symboles standards
- Export multi-formats (PNG, SVG, PDF)
- Templates pré-configurés (architecture réseau, flux applicatifs, infrastructure)
- Annotations et légendes personnalisables
Facilitez la communication avec vos équipes et la documentation de votre architecture.
📄 Rapports professionnels
| Générez des rapports détaillés et personnalisables sur tous les aspects de votre système d’information. Documents prêts pour audits, comités de direction ou documentation technique. | ![]() |
Types de rapports :
- Inventaire exhaustif par catégorie d’actifs
- Analyse des fournisseurs et risques tiers
- Cartographie applicative avec dépendances
- État des mesures de sécurité et conformité
- Processus métiers et leur support technique (Enterprise)
Exports : PDF, Excel, CSV pour tous types d’usage (présentation, analyse, intégration).
🔌 API REST complète
![]() | Intégrez Mercator dans votre écosystème IT grâce à une API REST documentée et sécurisée. Automatisez les mises à jour, synchronisez avec vos outils existants (CMDB, ITSM, GRC). |
Cas d’usage :
- Synchronisation bidirectionnelle avec ServiceNow, Jira, ou autres ITSM
- Import automatique depuis Active Directory, VMware, Kubernetes
- Export vers plateformes de gestion des risques
- Développement d’extensions personnalisées
Documentation OpenAPI/Swagger interactive, authentification sécurisée, rate limiting configurable.
👥 Collaboration et gestion granulaire des droits
Version Community :
- Gestion des utilisateurs et rôles basiques
- Traçabilité des modifications
- Commentaires et annotations
Version Enterprise - Gestion avancée des cartographes :
Système de permissions granulaires permettant de distribuer la responsabilité de cartographie entre plusieurs équipes tout en maintenant la cohérence globale.
Capacités :
- Rôles de cartographe personnalisés par domaine (réseau, applicatif, sécurité, processus)
- Permissions détaillées par type d’objet et action (lecture, création, modification, suppression)
- Workflows de validation multi-niveaux avant publication
- Délégation de responsabilités tout en respectant le principe de moindre privilège
Idéal pour : Organisations multi-sites, collaboration inter-équipes, responsabilités distribuées.
🔄 Import et Export de données
Mercator facilite l’échange de données avec votre écosystème :
Import :
- Import CSV pour chargement massif initial
- Connecteurs pour sources externes (AD, CMDB, scanners réseau)
- Scripts personnalisables pour formats propriétaires
Export :
- Export complet ou filtré de la cartographie
- Formats multiples : CSV, JSON, XML, Excel
- Automatisation via API et planification
⚡ Performance et évolutivité
- Architecture optimisée pour gérer des milliers d’objets sans dégradation
- Moteur de recherche performant avec indexation
- Calculs de conformité et d’impact en temps réel
- Déploiement flexible : on-premise, cloud privé ou conteneurs
- Évolutivité horizontale pour grandes organisations





